
FOR ل
Barry Williams باري ويليامز
Principal Consultant استشاري الرئيسية
Database Answers Ltd. قاعدة بيانات الإجابات المحدودة
info@barryw.org info@barryw.org
CHAPTER 1. الفصل 1. INTRODUCTION
CHAPTER 2. الفصل 2. ASSESSMENT
CHAPTER 3. الفصل 3. A VISION OF THE FUTURE رؤية
CHAPTER 4. الفصل 4. THE ROAD MAP خريطة
CHAPTER 5. الفصل 5. A CASE STUDY FOR THE ROAD MAP دراسة حالة لخارطة
This document describes a Road Map for Enterprise Data Management which covers the important phases from Integration of Data Sources to the production of Integrated Performance Reports, with Business Intelligence. هذه الوثيقة وصفا لخطة خارطة الطريق للمؤسسة لإدارة البيانات والتي تشمل مهمة من مراحل التكامل بين مصادر البيانات المتكاملة لإنتاج تقارير الأداء ، والعمل مع المخابرات.
The benefits of this document are that it lays out a Road Map which can help anybody with questions about Enterprise Data Management to get useful answers. فوائد هذه الوثيقة أن ترسم خارطة الطريق التي يمكن أن تساعد في أحد الأسئلة حول المشاريع وإدارة البيانات للحصول على اجابات مفيدة.
The Road Map contains five separate Stages which can be used to plan and control any activity related to Enterprise Data Management. خارطة الطريق تتضمن خمس مراحل والتي يمكن استخدامها للتخطيط ومراقبة أي نشاط يتعلق بالمشاريع وإدارة البيانات.
These Stages are : - وهذه المراحل هي : --
1) 1)
Database Design تصميم قاعدة بيانات
2) 2)
Data Integration تكامل البيانات
3) 3)
Performance Reporting تقارير الأداء
4) 4)
Internet Mashups الانترنت المزج
5) 5)
Data Governance إدارة البيانات
Separate documents discusses how the Road Map could be implemented by Microsoft, Informatica and Salesforce.com. وثائق منفصلة يناقش خريطة الطريق ، كيف يمكن أن تنفذ من قبل مايكروسوفت ، وInformatica Salesforce.com.
The documentation for each Stage has generally the same structure : - وثائق كل مرحلة بشكل عام نفس الهيكل : --
The Approach has been to formalise Best Practice in Enterprise Data Management and to make this Best Practice accessible by a series of Questions. وقوبل هذا النهج لاضفاء صفة رسمية على أفضل الممارسات في مجال إدارة البيانات ، والمؤسسة لجعل هذه الممارسة الفضلى متاحة من خلال سلسلة من الأسئلة.
To use this Document, you should answer the Questions in the Self-Assessment in Section 2.1 to determine which Stage you are at. استخدام هذا المستند ، يجب الإجابة على الأسئلة في التقييم الذاتي في قسم 2.1 لتحديد المرحلة التي أنت في.
If you have a question that is not covered please tell us about it and we will be happy to respond. إذا كان لديك سؤال لا تغطي يرجى تخبرنا عن ذلك ، وسنكون سعداء للرد.
You can email us at dba_requests@barryw.org . يمكنك مراسلتنا على dba_requests@barryw.org.
Chapter 3 presents a Vision of the Future for the role of Databases. الفصل 3 يقدم رؤية مستقبلية لدور وقواعد البيانات.
Chapter 5 presents a Case Study showing how the Road Map would be used in practice. الفصل 5 يقدم دراسة حالة تظهر كيف أن خريطة الطريق وسوف تستخدم في الممارسة العملية.
The first table contains a summary of the Questions which help in the Self-Assessment for any individual or organisation to determine where they are along the Road Map. ويحتوي الجدول الأول على موجز للأسئلة التي تساعد في التقييم الذاتي لأي فرد أو منظمة لتحديد ما إذا كانوا على طول خارطة الطريق.
This is sample of Questions which will be added to regularly. هذه عينة من الأسئلة التي ستضاف الى بانتظام.
Nr. تقرير وطني. | QUESTION مسألة | STAGE المرحلة |
1 1 | Do you need to design a Database ? هل تحتاج لتصميم قاعدة بيانات؟ | 1 1 |
2 2 | Do you need to handle multiple languages ? هل تحتاج لمعالجة اللغات المتعددة؟ | 1 1 |
3 3 | Do you use multiple types of Database, such as SQL Server and Oracle ? هل تستخدم أنواع متعددة من قاعدة بيانات ، مثل خادم SQL وأوراكل؟ | 2 2 |
4 4 | Is Data Quality an هو وجود جودة البيانات | 2 2 |
5 5 | Do you have a Single View of the Things of Importance, such as Customers ? هل لديك واحد نظرا للأشياء ذات أهمية ، مثل الزبائن؟ | 2 2 |
6 6 | Do you have Master Data Management (MDM) in place ? هل لديكم ماجستير في إدارة البيانات (MDM) في المكان؟ | 2 2 |
7 7 | Can you verify the derivation of all data (the Data Lineage') in your Reports ? يمكنك التحقق من منشأ جميع البيانات (داتا النسب ') في التقارير الخاصة بك؟ | 3 3 |
8 8 | Do you want to combine Excel data in your Reports ? هل تريد أن تجمع البيانات إكسل في تقاريرك؟ | 3 3 |
9 9 | Does your Chief Exec have Report requirements that you cannot meet ? هل يكون تقرير رئيس إكسيك المتطلبات التي لا تستطيع الوفاء؟ | 3 3 |
10 10 | Is anyone using Mashups in your organisation ? هو أي شخص استخدام المزج في منظمتك؟ | 4 4 |
11 11 | Do you have a top-down view of Data Management in your organisation ? هل لديكم من أعلى إلى أسفل ونظرا لإدارة البيانات في منظمتك؟ | 5 5 |
12 12 | Does your organisation have a Data Governance function ? هل منظمتكم لديها البيانات والحكم وظيفة؟ | 5 5 |
This table provides a snapshot to help in the Assessment process. وينص هذا الجدول لقطة للمساعدة في عملية التقييم.
STAGE المرحلة | BASIC الأساسية | AVERAGE متوسط | IDEAL أمثل |
1) Data Sources 1) مصادر المعلومات | Knowledge in the في المعرفة heads رؤساء of individuals. للأفراد. | Top 20 Applications known with list of Data Sources and Owners ال 20 في قائمة التطبيقات المعروفة مع مصادر البيانات واصحاب | Agile development with refactoring techniques. نشاطا مع تطور تقنيات إعادة بيع ديون. |
No Data Models and poor documentation of links between code and databases. أي نماذج البيانات ، وضعف الروابط بين وثائق مدونة وقواعد البيانات. | Basic Data Dictionary in place. البيانات الأساسية في القاموس. | Data Models and sign-off by DBA on all changes. نماذج البيانات والتوقيع النهائي على التسوية المتصلة بعبء الديون من جانب جميع التغييرات. | |
User access and sign-off for Data Dictionary وتوقع وصول المستخدم النهائي لقاموس البيانات | |||
2) Data Integration 2) تكامل البيانات | Ad-hoc integration using bespoke SQL Scripts المخصص للتكامل SQL مفصل باستخدام وحدات سكربت | Some Templates established and commercial Tools in use. بعض النماذج التي أنشئت والتجارية في استخدام الأدوات. | MDM approved, data owner sign-off, MDM الموافقة بيانات صاحب التوقيع النهائي ، Data Quality is an جودة البيانات هو |
Software Tools linked to the Data Dictionary برمجيات أدوات ربط البيانات القاموس | Clear and reconciled top-down and bottom-up views of data. والتوفيق واضحة من أعلى إلى أسفل القاعدة إلى القمة وجهات النظر من البيانات. | ||
Data Architecture and Data Models for Sources and Targets. بيانات وبيانات النماذج المعمارية للمصادر والأهداف. | |||
3) Performance Rpts 3) الأداء Rpts | One-off, often independent Dept. مرة واحدة ، وغالبا ما قسم مستقل Spreadsheets جداول البيانات | Independent Maps, KPIs and drill-down to detailed Reports الخرائط المستقلة ، وحفر KPIs إلى أسفل إلى تقارير مفصلة | Integrated Maps, KPIs and drill-downs for Chief Exec خرائط متكاملة ، وتدريبات KPIs التخفيضات لرئيس إكسيك |
4) Internet Mashups 4) عمليات المزج الإنترنت | None بلا | Isolated development عزل التنمية | Users aware علم المستخدمين |
5) Data Governance 5) الحكم البيانات | None بلا | No end-to-end agreement. ليس من النهاية إلى النهاية. | Procedures published, Roles and Responsibilities and Sign-off all in place. نشرت الإجراءات والأدوار والمسؤوليات ، والدخول في كل مرة. |
Data lineage known and auditable. البيانات ومراجعة النسب المعروفة. |
In the future, the current trend to Widgets and end-user data integration will continue and user demands will increasingly call for easy access to all data at any time and using any device. في المستقبل ، فإن الاتجاه الحالي لالقطع المستخدم النهائي ، وتكامل البيانات ، وسوف تستمر طلبات المستعملين بصورة متزايدة تدعو إلى سهولة الحصول على جميع البيانات في أي وقت وباستخدام أي جهاز.
The functionality offered by cell phones or mobiles will continue, with Apple's iPhone expected to maintain its position of leadership. القدرات الوظيفية التي توفرها الهواتف المحمولة أو الهواتف النقالة وستواصل ، مع آبل iPhone من المتوقع أن تحافظ على موقف القيادة.
This situation is shown in the following diagram, with four very different perspectives being seen by هذا الوضع هو مبين في الرسم البياني التالي ، مع أربع جهات مختلفة للغاية التي اطلعت عليها groups :- المجموعات : --
1) 1)
Suppliers الموردين
2) 2)
Users & Organisations منظمات مستخدمي &
3) 3)
University Research Departments إدارات البحوث الجامعية
4) 4)
Students طلاب

In the future, Databases will be accessible at any time and from any location using any Device. في المستقبل ، وقواعد البيانات وسوف تكون متاحة في أي وقت ومن أي مكان وباستخدام أي جهاز.
This diagram shows how real-time links can be provided to all Databases. هذا الرسم البياني يظهر في الوقت الحقيقي ويمكن توفير وصلات لجميع قواعد البيانات.

In addition, more data types, built-in compatible Data Models in the Clouds, mix-and-match selection of required Tables, with Platforms for Vertical Applications and creation of Data Marts. generation of Data and built-in resolution of the impedance mismatch between the Relational and Object approaches. Conceptually, there will be an Integrated Data Platform, with a range of superimposed Data Service Layers. وبالإضافة إلى ذلك ، أكثر أنواع البيانات ، المدمج في نماذج البيانات متوافقة في الغيوم ، ومزيج مباراة اختيار الجداول المطلوبة ، والمنصات والتطبيقات العمودية لإنشاء بيانات الأسواق. توليد البيانات والمبنية في قرار للمقاومة عدم التوافق ذات العلاقة بين الكائن والنهج المفاهيمي ، سيكون هناك برنامج متكامل للبيانات ، مع مجموعة من خدمات البيانات فوق الطبقات.
Databases will come equipped with self-correction, self-monitoring and self-tuning. قواعد البيانات وسيأتي مجهزة التصحيح الذاتي ، والمراقبة الذاتية وضبط النفس.
This Architecture features three Levels. هذه ملامح العمارة ثلاثة مستويات.
Gartner predicts that within a few years, 80% of all Enterprises will have at least some involvement in Cloud Computing. وتتوقع مؤسسة جارتنر أن غضون بضع سنوات ، و 80 في المائة من جميع الشركات وسيكون بعضها على الأقل المشاركة في السحب الآلي.
Our thinking should therefore encompass Scenarios where some of our data will be located in the Clouds. تفكيرنا ولذلك ينبغي أن تشمل سيناريوهات فيه بعض شركائنا في البيانات سيكون موجودا في السحب.
Data Integration and Data Quality must provide for integration with Cloud data. تكامل البيانات وجودة البيانات ويجب أن توفر للتكامل مع الغيمة البيانات.
This diagram shows that Data Sources and Data Quality On Demand Services can be in the Clouds. هذا الرسم البياني يبين أن مصادر البيانات وجودة البيانات والخدمات عند الطلب ويمكن في السحب.
DataQuality -on-Demand is provided by Informatica – http://www.informaticaondemand.com/ DataQuality على اساس الطلب وتقدم Informatica -- http://www.informaticaondemand.com/

The Data Dictionary will be located in the Clouds so that it will be readily available to anybody at any time and from any location. قاموس البيانات سيكون موجودا في السحب حتى تكون في متناول أي شخص في أي وقت ومن أي مكان.
Here is an extract from a typical Dictionary : - هنا مقتطف من النمطية القاموس : --
SOURCES مصادر | TYPE النوع | DETAILS تفاصيل | COMMENTS تعليقات | DATA OWNER بيانات مالك |
CRM إدارة علاقات العملاء | Salesforce Salesforce | Objects الأجسام | Bobby is happy بوبي سعيد | Bobby Caldwell بوبي كولدويل |
HR الموارد البشرية | SQL Server خادم SQL | Custom Objects عرف الأجسام | Will meet face-to-face وسوف يجتمع وجها لوجه | Frankie Beverley فرانكي بيفيرلى |
Finance التمويل | Spreadsheets جداول البيانات | | Ray sees things clearly شعاع يرى الاشياء بشكل واضح | Ray Charles راي تشارلز |
| | | | | |
The Data Dictionary will be populated by reading data from the System Catalogues for Data Sources. قاموس البيانات سوف يسكنها قراءة البيانات من نظام فهارس للمصادر البيانات.
This Section describes the details the major Stages in the Road Map. ويصف هذا القسم تفاصيل المراحل الرئيسية في خريطة الطريق.
It is presented in a step-by-step sequence, from Data Sources ومن قدم في خطوة خطوة على التوالي ، من مصادر المعلومات to Data Governance. الحكم على البيانات.
The Steps are : - الخطوات هي : --
·
Data Sources - وقالت مصادر البيانات --
o س
Identify the Data Sources تحديد مصادر البيانات
o س
Create Data Models خلق نماذج البيانات
·
Data Integration – تكامل البيانات --
o س
Design Target ERD Data Model for combined Data Sources تصميم الهدف الشعبة نموذج البيانات المجمعة لمصادر المعلومات
·
Mapping – ورسم الخرائط --
o س
Map Entities خريطة الكيانات
o س
Map Attributes خريطة السمات
o س
Define Rules for Relationships and Field validation تحدد قواعد العلاقات الميدانية والمصادقة
·
Data Quality (DQ) – جودة البيانات (DQ) --
o س
Produce DQ Profiles لمحات عن انتاج DQ
o س
Agree required DQ Standards توافق المعايير المطلوبة DQ
o س
Repeat Data Validation and Clean-Up as necessary التحقق من صحة البيانات وتكرار تنظيف حسب الضرورة
·
Design the Data Mart تصميم البيانات مارت
·
Performance Reports - تقارير الأداء --
o س
Agree KPIs with Users نتفق مع مستخدمين KPIs
o س
Agree Top-Level Summary Reports نتفق على مستوى عال خلاصة التقارير
o س
Agree Detailed Reports نوافق على تقارير مفصلة
·
Internet Mashups - الانترنت المزج --
o س
Determine the requirements for Mashups تحديد الاحتياجات اللازمة لعمليات المزج
o س
Design and Build Mashups as appropriate التصميم والبناء وعمليات المزج ، حسب الاقتضاء ،
·
Data Governance - بيانات الحكم --
o س
Ensure Compliance with Policies and Procedures. ضمان الامتثال للسياسات والإجراءات.
o س
Modify as appropriate تعديل ، حسب الاقتضاء ،
* Wikipedia on Database Design * تصميم قاعدة بيانات عن ويكيبيديا - http://en.wikipedia.org/wiki/Database_design -- http://en.wikipedia.org/wiki/Database_design
* Wikipedia on Data Modeling * ويكيبيديا على نمذجة البيانات - http://en.wikipedia.org/wiki/Data_modeling -- http://en.wikipedia.org/wiki/Data_modeling
Here is a series of Steps in designing a Database : - هنا مجموعة من الخطوات في تصميم قاعدة البيانات : --
Step 1. Establish the Scope of the Database. الخطوة 1 : تحديد نطاق قاعدة البيانات.
Step 2. Identify the 'Things of Interest' الخطوة 2 : حدد 'أشياء من الفائدة'
Step 3. Define the Business Rules that determine how these 'Things of Interest' are related الخطوة 3 : تحديد قواعد العمل التي تحدد كيفية 'الامور الاهتمام' تتصل
Step 4. Choose the Data Modelling Tool. الخطوة 4. اختر أداة نمذجة البيانات.
Step 5. Produce first draft Data Model and review with the Users. خطوة 5. إنتاج أول مشروع نموذج البيانات والاستعراض مع المستخدمين.
Step 6. Ask the Users to provide sample data. الخطوة 6. اطلب من المستخدمين لتوفير بيانات العينة.
Step 7. Load data into Database and confirm the Design. الخطوة 7. تحميل البيانات إلى قاعدة البيانات وتأكيد التصميم.
A very valuable set of over 600 Kick-Start Data Models are available on the Database Answers Web Site : - وثمة قيمة للغاية أكثر من 600 مجموعة من بدء نماذج البيانات متاحة على موقع قاعدة بيانات الأجوبة : --
- http://www.databaseanswers.org/data_models/index.html -- http://www.databaseanswers.org/data_models/index.html
You will probably find something to give you an excellent start to designing a new Database. قد تجد شيئا ليعطيك بداية ممتازة لتصميم قاعدة بيانات جديدة.
If not, contact us by email at barryw@databaseanswers.org and we will help you to get started. إذا لم يكن الاتصال بنا عن طريق البريد الإلكتروني على barryw@databaseanswers.org وسوف تساعدك على البدء.
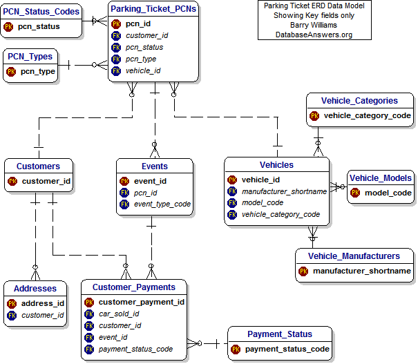
Here is an example of an Entity-Relationship Diagram for a Database designed for Parking Tickets in a Local Authority in the UK :- هنا مثالا على العلاقة بين كيان الشكل البياني لتصميم قاعدة بيانات للتذاكر وقوف السيارات في السلطة المحلية في المملكة المتحدة : --

There is a wide choice of Data Modeling Tools and here is a sample of the most popular Tools available : - هناك خيارات واسعة من أدوات نمذجة البيانات وهنا عينة من أكثر الأدوات المتاحة : --
* Data Modelling * نمذجة البيانات - http://www.databaseanswers.org/tutorial4_data_modelling/index.html -- http://www.databaseanswers.org/tutorial4_data_modelling/index.html
* Database Design - http://www.databaseanswers.org/tutorial4_getting_started_with_db_design/index.html * تصميم قواعد البيانات -- http://www.databaseanswers.org/tutorial4_getting_started_with_db_design/index.html
* Understanding a Database Schema - http://www.databaseanswers.org/tutorial4_db_schema/index.html * قاعدة بيانات مخطط التفاهم -- http://www.databaseanswers.org/tutorial4_db_schema/index.html
Certification can be described as 'Necessary but not sufficient'. شهادة يمكن وصفها بأنها 'ضروري ولكنه غير كاف. In other words, some employers consider it as evidence that you have the necessary technical knowledge and skills to be a Database Administrator, but without any experience, it will not guarantee you a job. وبعبارة أخرى ، فإن بعض أرباب العمل أن ينظر اليها باعتبارها دليلا على أن لديك ما يلزم من المعارف التقنية والمهارات اللازمة ليكون مدير قاعدة بيانات ، ولكن بدون أي خبرة ، لن يضمن لك وظيفة.
If you take your profession seriously and are committed to self-improvement, then you should certainly consider getting certified in the DBMS of your choice. إذا كنت تأخذ على محمل الجد ومهنتك ملتزمون تحسين الذات ، ثم يجب عليك بالتأكيد الحصول على شهادة في DBMS من اختيارك.
Here are some very useful Microsoft Web Links : - وإليك بعض من المفيد جدا مايكروسوفت المواقع الخارجية : --
* Overview of Certification * لمحة عامة عن شهادة - http://www.microsoft.com/learning/mcp/default.mspx -- http://www.microsoft.com/learning/mcp/default.mspx
* Database Administrator * مدير قاعدة بيانات - http://www.microsoft.com/learning/mcp/mcitp/dbadmin/default.mspx -- http://www.microsoft.com/learning/mcp/mcitp/dbadmin/default.mspx
* Microsoft Certified Master * شهادة ماجستير في مايكروسوفت - http://www.microsoft.com/learning/mcp/master/sql/default.mspx -- http://www.microsoft.com/learning/mcp/master/sql/default.mspx
* Certified Database Architect * قاعدة بيانات شهادة مهندس معماري - http://www.microsoft.com/learning/mcp/architect/database/default.mspx -- http://www.microsoft.com/learning/mcp/architect/database/default.mspx
Examine the Query Execution Plan to make sure that the appropriate Indexes have been created and are being used properly. بحث الاستعلام تنفيذ خطة للتأكد من أن الأرقام القياسية المناسبة وضعت ويجري استخدامها على النحو الصحيح.
Skills include T-SQL for SQL Server and PL/SQL for Oracle. وتشمل المهارات تي SQL لخادم SQL ورر / SQL لشركة أوراكل.
A good Database Administrator (DBA) likes to have responsibility for a clearly defined area, namely a production Database. وخير مدير قاعدة بيانات (التسوية المتصلة بعبء الديون) ، ويحب أن يكون مسئولا عن منطقة محددة بوضوح ، وهي قاعدة بيانات الانتاج. He (or she) is happy to make decisions and defend them against questions from Developers, Managers and End-Users. وهو (أو هي) ويسعد لاتخاذ القرارات والدفاع عنها ضد أسئلة من المطورين والمديرين والمستخدمين النهائيين.
It is useful for a Database Designer to have a DBA background, but is likely to welcome the challenge of interacting with Users, creating a design for a new Database and working with Users to get agreement on the new design. ومن المفيد لتصميم قاعدة بيانات لديها خلفية التسوية المتصلة بعبء الديون ، ولكن من المرجح أن أرحب التحدي المتمثل في التفاعل مع المستخدمين ، وخلق وضع جديد لقاعدة البيانات والعمل مع المستخدمين للحصول على موافقة على التصميم الجديد.
* Wikipedia on Data Integration * ويكيبيديا على تكامل البيانات - http://en.wikipedia.org/wiki/Data_integration -- http://en.wikipedia.org/wiki/Data_integration
* Wikipedia on Data Quality * على جودة البيانات ويكيبيديا - http://en.wikipedia.org/wiki/Data_quality -- http://en.wikipedia.org/wiki/Data_quality
* Wikipedia on Microsoft's Integration Services - * ويكيبيديا مايكروسوفت على تكامل الخدمات --
http://en.wikipedia.org/wiki/SQL_Server_Integration_Services http://en.wikipedia.org/wiki/SQL_Server_Integration_Services
Case Study دراسة حالة
Here's a Case Study on the Database Answers Web Site about Data Integration in the Clouds وإليك دراسة حالة عن الأجوبة في موقع قاعدة بيانات عن تكامل البيانات في الغيوم
http://www.databaseanswers.org/data_integration_case_study.html http://www.databaseanswers.org/data_integration_case_study.html
Connecting Databases ربط قواعد البيانات
One of the requirements might be to connect separate physical Databases. واحد من المتطلبات قد تكون منفصلة المادية للربط بين قواعد البيانات.
In order to achieve this, the requirements can be defined and then appropriate products can be selected from chosen vendors. من أجل تحقيق ذلك ، يمكن تحديد الاحتياجات ، وبعد ذلك يمكن أن تكون ملائمة للمنتجات مختارة من اختيار البائعين. For example , على سبيل المثال ،
a simple techniques is to prefix a Table name with the Database name in an SQL statement. تقنيات بسيطة هي البادئة وهو اسم الجدول مع اسم في قاعدة البيانات SQL.
Architectures are vitally important to an understanding of Data Integration. التصميمات الهندسية في غاية الاهمية لفهم لتكامل البيانات.
After the appropriate Architecture has been correctly designed, the choice of Products can be made. بعد مناسبة العمارة وقد صمم بشكل صحيح ، واختيار المنتجات التي يمكن تحقيقها.
It is possible that sometimes these Products might be developed in-house, especially if an organization or individual has experience and a Library of Software Utilities has been established. ومن المحتمل أن هذه المنتجات في بعض الأحيان قد يكون تطويره داخليا ، لا سيما إذا كانت منظمة او فرد الخبرة ومكتبة للبرامج والمرافق وأنشئ.
A number of different Architectures are included in this Section to provide a starting-point for specific Projects. وهناك عدد من الطرز المعمارية المختلفة المدرجة في هذا القسم لتوفير نقطة انطلاق لمشاريع محددة.
For planning the Steps for a Project, here is a general Approach التخطيط لخطوات المشروع ، وهنا هو النهج العام : - : --
Step 1. Establish the Scope of both Sources and Targets. الخطوة 1 : تحديد نطاق كل من المصادر والغايات.
Step 2. Identify the key Data Owners within the Scope. الخطوة 2 : تحديد البيانات الأساسية التي تدخل في نطاق مالكي.
Step 3. Define the Mappings between Source and Target Data Items الخطوة 3 : تحديد Mappings بين المصدر والهدف بنود البيانات
Step 4. Agree the minimum acceptable Data Quality standards. الخطوة 4. موافق الحد الأدنى المقبول للمعايير جودة البيانات.
For example, every Address will be validated. على سبيل المثال ، سوف تكون كل كلمة من صلاحيتها.
This page lists some useful Web Links for Customer Data Integration : – هذه الصفحة قوائم بعض المواقع المفيدة للتكامل البيانات العميل : --
http://www.databaseanswers.org/customer_data_integration.html http://www.databaseanswers.org/customer_data_integration.html
Mapping is defined at the field level between all Sources and Targets. ورسم الخرائط وتعرف على الصعيد الميداني بين جميع المصادر والغايات.
For example, for Local Government, a Voter from the Electoral Register can be mapped to a Customer in the Customer Master Index. على سبيل المثال ، للحكومات المحلية ، والناخبين من السجل الانتخابي يمكن رسم خرائط لالعميل في مؤشر ماستر العملاء.
A Parking Ticket Vehicle Owner can also be mapped to the same Customer. ألف تذكرة وقوف المركبات المالك كما يمكن رسم خرائط لنفس العميل.
When there are many sources of similar data, such as Customers, there are frequently duplicate records. عندما يكون هناك العديد من مصادر بيانات مماثلة ، مثل الزبائن ، وكثيرا ما تكون هناك ازدواجية في السجلات.
For example , على سبيل المثال ، in the في
In the في
The rules for recognizing and resolving this kind of problem has led to the development of software for Deduplicating records. قواعد الاعتراف وحل هذا النوع من المشاكل قد أدى إلى تطوير البرمجيات لDeduplicating السجلات. This process is informally referred to as 'de-duping', especially by people who do a great deal of it. هذه العملية غير رسمية ويشار إلى 'خدع دي' ، وخاصة من جانب الناس الذين قدر كبير من ذلك.
Best Practice is to look for a commercial product, rather than to write your own bespoke software because it usually takes longer than expected and commercial products can be quite cheap. أفضل الممارسات للبحث عن المنتج التجاري ، بدلا من أن يكتب مفصل البرمجيات الخاصة بك لأنه عادة ما يستغرق وقتا أطول من المتوقع ، والمنتجات التجارية يمكن أن تكون رخيصة جدا.
This page on the Database Answers Web Site is an excellent starting- point : - هذه الصفحة على موقع قاعدة بيانات الإجابات ممتازة نقطة البداية : --
http://www.databaseanswers.org/deduping.html http://www.databaseanswers.org/deduping.html
This diagram shows a top-down view of the major Components in the Architecture. ويبين هذا الرسم من الأعلى إلى الأسفل ، نظرا للعناصر الرئيسية في العمارة.
This diagram shows details of the Data Integration Component in the Architecture shown above. ويظهر هذا الرسم البياني تفاصيل البيانات التكامل العنصر في العمارة المبينة أعلاه.
The use of Web Services allows some Components in this Architecture to be distributed in the Clouds. استخدام خدمات الشبكة العالمية ويتيح لبعض العناصر في هذه العمارة ، لتوزع في السحب.

MDM requires a Common Data Model as the Target to which data from multiple Sources can be loaded. MDM يتطلب عام نموذج البيانات باعتبارها الهدف الذي بيانات من مصادر متعددة ويمكن تحميله.
This Data Model can used to provide a generic, flexible foundation for a Data Services Layer. هذا نموذج بيانات يمكن استخدامها لتوفير عامة مرنة الأساس لطبقة خدمات البيانات.
This diagram shows a very high-level Data Model which is one candidate for this kind of CDM. ويظهر هذا الرسم البياني على مستوى رفيع للغاية نموذج البيانات الذي هو أحد المرشحين لهذا النوع من آلية التنمية النظيفة.
In practice, this is never used because it is too cumbersome and makes it difficult to obtain with the interested Stakeholders. في الواقع ، هذا لا تستخدم أبدا لأنه مرهق للغاية ويجعل من الصعب الحصول مع أصحاب المصلحة. It can also postpone difficult decisions and therefore can encourage bad practice. كما يمكن أن تؤجل اتخاذ قرارات صعبة ، وبالتالي يمكن أن يشجع على ممارسة سيئة.

If one of the Data Sources is Salesforce.com, then knowledge of the Salesforce Database design is vital. إذا كان واحدا من مصادر البيانات Salesforce.com ومن ثم معرفة من تصميم قاعدة بيانات Salesforce أمرا حيويا.
The ERD is shown in a Chapter at the end of this document. إن شعبة الاستجابة في حالات الطوارئ ويرد في الفصل في نهاية هذه الوثيقة.
The most important Entities are Account ( ie Customer), Case, Contact, Contract, Partner أهم الكيانات هي الحساب (أي العملاء) ، والقضية ، والاتصال ، والعقد ، وشركاء
A Customer Master Index (CMI) is very important in establishing a Single View of a Customer. وثمة مؤشر العميل ماجستير (اللجنة الدولية للملاحة البحرية) مهمة جدا في وضع عرض واحد من العملاء. The CMI consists basically of cross-references between each Source System and the single Target System. اللجنة البحرية الدولية وتتكون أساسا من إحالات بين كل مصدر واحد ونظام والنظام المستهدف.

One of the major components in Master Data Management ('MDM') is Customers. واحد من العناصر الرئيسية في ماجستير إدارة البيانات ( 'MDM') العملاء.
A Customer Master Index, ('CMI') supports a Single View of a Customer. وثمة مؤشر ماستر العملاء ، ( 'اللجنة الدولية للملاحة البحرية) وتؤيد عرض واحد من العملاء.
Master Data Management applies the same principles to all the 'Things of Interest' in an organisation . ماجستير في إدارة البيانات وتنطبق نفس المبادئ على جميع 'الامور من الفائدة» في المنظمة.
This can typically include Employees, Products and Suppliers. وهذا يمكن أن يشمل هذا عادة للموظفين ، وموردي المنتجات.
MDM involves the same kind of operations as a CMI. MDM ينطوي على نفس النوع من العمليات بوصفها اللجنة الدولية للملاحة البحرية. That is, identification and removal of duplicates, and putting in place to eliminate duplicates in any new data loaded into the Databases. وهو تحديد وإزالة مكررة ، ووضع للقضاء على مكررة في أي بيانات جديدة تحمل في قواعد البيانات.
There is a wide choice of software vendors offering MDM products. هناك خيارات واسعة من البرامج التي تقدم MDM بائعي المنتجات.
De-duplication and Address validation is a niche market in this area. إلغاء الازدواجية والتحقق من صحة العنوان هو سوق متخصصة في هذا المجال.

On my Database Answers Web Site, I have a Tutorial on Getting Started in MDM : - الأجوبة على قاعدة بيانات الموقع ، عندي دروس على الابتداء في MDM : --
These building-blocks represent successive levels that can be put in place in a controlled manner. هذه لبنات بناء على التوالي وتمثل المستويات التي يمكن أن توضع في الطريقة التي تسيطر عليها.
Each building-block builds on the previous manner. كل لبنة يبنى على الطريقة السابقة.
This can be used in the planning and control of the Data Management. هذا يمكن أن تستخدم في التخطيط والمراقبة من إدارة البيانات.
Data Governance provides a thread of continuity through the process and can ensure the integrity and consistency of the data. وتوفر البيانات الحكم خيط الاستمرارية من خلال هذه العملية ، ويمكن ضمان سلامة واتساق البيانات.

Here's a page on the Database Answers Web Site discussing Performance Reports : - وإليك هذه الصفحة على موقع قاعدة بيانات الأجوبة مناقشة تقارير الأداء : --
http://www.databaseanswers.org/tutorial4_integrated_performance_reporting/index.html http://www.databaseanswers.org/tutorial4_integrated_performance_reporting/index.html
The Information Catalogue records a range of critical data related to a Data Migration activity. المعلومات كتالوج سجلات مجموعة من البيانات الهامة على البيانات المتعلقة بالهجرة.
For example, a list of Entities, Tables, Fields Mappings and على سبيل المثال ، قائمة الكيانات ، والجداول ، وحقول Mappings Rules for Relationships and Validation. قواعد للعلاقات والتحقق من صحة.
This Templates is used to define the mapping of Entities or Tables from a specific Source to a specific Target. وتستخدم هذه النماذج لتحديد ورسم خرائط لكيانات أو الجداول من مصدر محدد لهدف معين.
For example, from an Electoral Register to a Generic Customer Services Data Model (GCDM). على سبيل المثال ، من السجل الانتخابي العام لخدمات العملاء في نموذج البيانات (GCDM).
This Transformation is supported by Mapping Specifications and the appropriate software. هذا التحول ويدعم الخرائط والمواصفات المناسبة البرمجيات.
This software can be either manually-coded SQL, a specialized solutions , such as Salesforce's Excel Connector, هذا البرنامج يمكن أن تكون إما يدويا مرمزة SQL ، حلول متخصصة ، مثل إكسل Salesforce قال الموصل ،
or a general-purpose commercial product, such as Informatica . أو للأغراض العامة المنتج التجاري ، مثل Informatica.
Source Table مصدر الجدول | Target Table الهدف الجدول | Comment التعليق |
Example : Electoral Register مثال ذلك : السجل الانتخابي | Example : Customer على سبيل المثال : العملاء |
|
Example : Elections مثال : انتخابات | Example : Customer_Event مثال ذلك : Customer_Event |
|
|
|
|
This Template defines the correspondence between Fields in Data Sources and Targets. ويحدد هذا النموذج المراسلات بين الحقول في مصادر البيانات والأهداف.
An example of this Template in use is included in Section 6.4. ومثالا على ذلك في قالب استخدام مدرج في القسم 6.4.
SOURCE مصدر TABLE الجدول | DATA بيانات ITEM دنبلا | TYPE النوع | VALIDATION المصادقة | TARGET الهدف TABLE الجدول | TARGET الهدف ATTRIBUTE السمة | COMMENT التعليق |
| | | | | | |
| | | | | | |
| | | | | | |
| | | | | | |
| | | | | | |
| | | | | | |
| | | | | | |
| | | | | | |
| | | | | |
These Business Rules define the conditions that Relationships between Entities must support. هذه الأعمال قواعد تحدد الشروط التي يجب أن العلاقات بين الكيانين.
They can be translated into SQL which can be applied as Test Conditions for the Data Warehouse. التي يمكن أن تترجم إلى SQL التي يمكن استخدامها للتجارب شروط مستودع البيانات.
A sample is provided for as an example. عينة المنصوص كمثال.
For example, many people can live at the same Address. على سبيل المثال ، يمكن لكثير من الناس يعيشون في نفس العنوان.
These are the Rules for validation of the data in a Table. هذه هي قواعد التحقق من صحة البيانات في الجدول.
Two example Rules are provided for guidance. المثال الثاني القواعد المنصوص عليها التوجيه.
DATA ITEM عنصر البيانات | TYPE النوع | VALIDATION المصادقة | COMMENT التعليق |
Example : address_id مثال ذلك : address_id | Integer Integer | >0 and unique > 0 وفريدة | Unique Identifier for each Address. المعرف الفريد لكل خطاب. |
Example : easting مثال ذلك : بإتجاه الشرق | Integer Integer | A six-digit number, less than 660000 ستة أرقام أقل من 660000 | The Easting coordinate for a BLPU فإن بإتجاه الشرق تنسيق لBLPU |
| | | |
| | | |
It is quite common to develop bespoke software for smaller internal projects with limited scope. ومن الشائع جدا لتطوير البرمجيات مفصل للمشاريع الصغيرة داخلية محدودة النطاق.
Organisations frequently build up a Library of Data Integration software منظمات في كثير من الأحيان إقامة مكتبة للتكامل البيانات البرمجيات
Major vendors for Integration Tools include Informatica and Microsoft. الرئيسية لتحقيق التكامل بين البائعين وتشمل أدوات وInformatica مايكروسوفت.
Details are shown in a separate document. وترد التفاصيل في وثيقة منفصلة.
There are three Tutorials on the Database Answers Web Site that are helpful : - وهناك ثلاثة التعليمية على موقع قاعدة بيانات الأجوبة التي تساعد على : --
i) Data Quality ط) جودة البيانات - http://www.databaseanswers.org/presentations/Strategy_for_Data_Quality.ppt -- http://www.databaseanswers.org/presentations/Strategy_for_Data_Quality.ppt
ii) Master Data Mgmt الثاني (ماجستير البيانات Mgmt - http://www.databaseanswers.org/tutorial4_bp_in_mdm/index.html -- http://www.databaseanswers.org/tutorial4_bp_in_mdm/index.html
iii) MDM and Ref Data ثالثا) المرجع MDM والبيانات - http://www.databaseanswers.org/presentations/MDM_and_Ref_Data.ppt -- http://www.databaseanswers.org/presentations/MDM_and_Ref_Data.ppt
Informatica offers Certification in Data Integration : - Informatica يقدم شهادة في دمج البيانات : --
http://www.informatica.com/products_services/education_services/certification/Pages/index.aspx http://www.informatica.com/products_services/education_services/certification/Pages/index.aspx
To be competent in this area it is important to have a clear understanding of the end-to-end process of transforming Source data into Target data and to derive satisfaction from achieving the end-result of seeing good-quality data loaded and available for subsequent analysis and reporting. لتكون مختصة في هذا المجال ، من المهم أن يكون هناك فهم واضح من البداية إلى النهاية عملية تحويل البيانات إلى مصدر البيانات المستهدفة والارتياح لاستخلاص عن تحقيق نهاية نتيجة رؤية جيدة النوعية للبيانات المتاحة ، وتحميلها لاحقا وتحليلها والإبلاغ عنها.
Someone who works in this area is happy to work with Developers, Managers and End-Users. شخص يعمل في هذا المجال هو سعيد للعمل مع المطورين والمديرين والمستخدمين النهائيين.
Two articles on Wikipedia summarise the State-of-the-Art on مادتين يكيبيديا ملخصا للدولة من أحدث على
Performance Reports and Business Intelligence are very similar in their interpretation. تقارير الأداء والأعمال تشبه كثيرا في تفسيرها.
There are three areas involved : - هناك ثلاث مناطق وهي : --
i) ط)
Determine the Data Sources from the Data Marts تحديد مصادر المعلومات والبيانات عن الأسواق
ii) ب)
Choose the commercial Report-Writer اختيار التجارية بين تقرير الكاتب
iii) الثالث)
Create Data Validation and Transformation procedures التحقق من صحة البيانات وخلق التحول الإجراءات
Report Templates are available showing Content and Layout for standard Ad-Hoc and Off-the-Shelf Reports. التقرير النماذج المتاحة تظهر المحتوى والنسق القياسي لالمخصص وحاضرة التقارير.
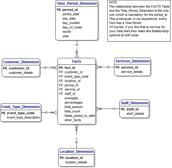
This diagram shows a Data Model for a Data Mart to hold data about Parking Tickets issued by a Local Authority in the ويظهر هذا الرسم البياني وجود نموذج البيانات لعقد مارت البيانات بيانات عن مخالفات وقوف السيارات الصادرة عن السلطة المحلية في
It was produced in a Word document from early discussion with the End-User and was very helpful in establishing communication and a collaborative method of working. فقد أنتج في كلمة وثيقة من المبكر مناقشة مع المستعمل النهائي ، وكان مفيدا جدا في إقامة اتصالات وتعاون وسائل العمل.
End-users find to easier to understand and agree to this kind of Data Model than a formal ERD. المستخدمين النهائيين على إيجاد أيسر على الفهم والموافقة على هذا النوع من البيانات غير رسمية النموذجي شعبة الاستجابة في حالات الطوارئ.
This approach is therefore recommended. هذا النهج ، لذلك يوصى.
Each Fact is associated with a number of Dimensions. كل الحقائق ويرتبط مع عدد من الأبعاد.
The 'FACTS' Table contains the list of data items which is available. 'حقائق' ويتضمن الجدول قائمة بنود البيانات التي يمكن الاطلاع عليها.
The other Tables are called 'Dimensions' and define how the Facts can be analysed . جداول أخرى تسمى 'الأبعاد' ، وتحديد الكيفية التي يمكن تحليل الوقائع.
![]() |
This diagram produced by a Data Modelling Tool and is the complete analysis of all the data required. هذا الرسم البياني ينتجها أداة نمذجة البيانات والتحليل الكامل لجميع البيانات اللازمة.
This Map shows Key Performance Indicators ( KPIs ) for the Wards in a Local Authority هذه خريطة تبين مؤشرات الأداء الرئيسية (KPIs) للأجنحة في السلطة المحلية
Each Ward is displayed in either Red , Amber or Green, depending in whether the KPIs Threshold values are reached or exceeded. يتم عرض كل وارد في أي الأحمر ، والأصفر أو الأخضر ، حسب ما إذا كان في KPIs عتبة القيم بلغت أو تجاوزت.
Red indicates a situation that requires urgent management attention, amber is a warning and green is within acceptable limits. الأحمر يدل على حالة تتطلب اهتماما عاجلا الإدارة ، العنبر هو تحذير والخضراء ضمن حدود مقبولة.
This Report shows the total count of Customers gained and lost in an imaginary South-East Region ويبين هذا التقرير العدد الإجمالي للعملاء المكتسبة والمفقودة وهمية في جنوب شرق المنطقة
RPt.1 Total Customers Gained and Lost by Week RPt.1 مجموع الزبائن المكتسبة وفقدت قبل أسبوع | |||||||
Date selected: Month of January, 2010 تاريخ مختارة : شهر كانون الثاني / يناير ، 2010 | |||||||
Week Ending الأسبوع المنتهي في | Location موقع | Total Gained مجموع المكتسبة | Total Lost فقدت ما مجموعه | ||||
March 6 th 09 6 مارس ال 09 | SE Region منطقة جنوب شرق | 10 10 | 10 10 | ||||
March 13 th 09 13 مارس ال 09 | SE Region منطقة جنوب شرق | 20 20 | 20 20 | ||||
March 20 th . 09 في 20 آذار. 09 | SE Region منطقة جنوب شرق | 30 30 | 30 30 | ||||
March 27 th . 09 27 آذار / مارس. 09 | SE Region منطقة جنوب شرق | 40 40 | 40 40 | ||||
April 3 rd / 09 3 نيسان / أبريل / 09 | SE Region منطقة جنوب شرق | 50 50 | 50 50 | ||||
April 10 th . 09 10 أبريل ال. 09 | SE Region منطقة جنوب شرق | 30 30 | 30 30 | ||||
April 17 th . 09 17 نيسان / ابريل. 09 | SE Region منطقة جنوب شرق | 20 20 | 20 20 | ||||
April 24 th . 09 24 أبريل ال. 09 | SE Region منطقة جنوب شرق | 10 10 | 10 10 | ||||
. .
This Report shows the total count of Customers gained and lost for ويبين هذا التقرير العدد الإجمالي للعملاء المكتسبة وخسر ل
RPt.1 Total Customers Gained and Lost by Week RPt.1 مجموع الزبائن المكتسبة وفقدت قبل أسبوع | ||||||
Date selected: Month of January, 2010 تاريخ مختارة : شهر كانون الثاني / يناير ، 2010 | ||||||
Week Ending الأسبوع المنتهي في | Location موقع | Total Gained مجموع المكتسبة | Total Lost فقدت ما مجموعه | |||
March 6 th 09 6 مارس ال 09 | 1 1 | 1 1 | ||||
March 13 th 09 13 مارس ال 09 | 2 2 | 2 2 | ||||
March 20 th . 09 في 20 آذار. 09 | 3 3 | 3 3 | ||||
March 27 th . 09 27 آذار / مارس. 09 | 4 4 | 4 4 | ||||
April 3 rd / 09 3 نيسان / أبريل / 09 | 5 5 | 5 5 | ||||
April 10 th . 09 10 أبريل ال. 09 | 3 3 | 3 3 | ||||
April 17 th . 09 17 نيسان / ابريل. 09 | 2 2 | 2 2 | ||||
April 24 th . 09 24 أبريل ال. 09 | 1 1 | 1 1 | ||||
This table shows a sample Template of unrealistic data for Parking Ticket Reports. يبين هذا الجدول عينة من قالب غير واقعي لبيانات تقارير تذكرة وقوف السيارات.
The Template is available on this page of the Database Answers Web Site : - نماذج يمكن الاطلاع على هذه الصفحة من موقع قاعدة بيانات الأجوبة : --
http://www.databaseanswers.org/Parking_Rpts/PK06_TotalPaidPCNs_withPaymentMethod_demo_rpt.xls http://www.databaseanswers.org/Parking_Rpts/PK06_TotalPaidPCNs_withPaymentMethod_demo_rpt.xls
PK.6 - Report on Total PCNs Paid with Payment Methods PK.6 -- تقرير عن المجموع PCNs دفع طرق الدفع | ||||||||||
Date selected: Month of January, 2010 تاريخ مختارة : شهر كانون الثاني / يناير ، 2010 | ||||||||||
PCN Type حزب الوفاق الوطني النوع | Source مصدر | Payment Method طريقة الدفع | PCNs Paid PCNs مدفوع | Amount Paid المبلغ المدفوع | ||||||
PCN - BLE حزب الوفاق الوطني -- بلي | H حاء | Credit Card بطاقة الائتمان | 5 5 | £300.00 £ 300.00 | ||||||
PCN - BLE حزب الوفاق الوطني -- بلي | O يا | Cheque الشيكات | 186 186 | £11,160.00 £ 11،160.00 | ||||||
PCN - BLE حزب الوفاق الوطني -- بلي | O يا | Credit Card بطاقة الائتمان | 1 1 | £60.00 £ 60.00 | ||||||
PCN - BLE حزب الوفاق الوطني -- بلي | O يا | Postal Order النظام البريدي | 4 4 | £240.00 £ 240.00 | ||||||
PCN - BLE حزب الوفاق الوطني -- بلي | U يو | Auto Phone Payment سيارات الدفع الهاتف | 594 594 | £35,700.00 £ 35،700.00 | ||||||
PCN - CCTV حزب الوفاق الوطني -- الدائرة التلفزيونية المغلقة | H حاء | Credit Card بطاقة الائتمان | 3 3 | £150.00 £ 150.00 | ||||||
PCN - CCTV حزب الوفاق الوطني -- الدائرة التلفزيونية المغلقة | H حاء | Debit Card بطاقة السحب | 5 5 | £250.00 £ 250.00 | ||||||
PCN - CCTV حزب الوفاق الوطني -- الدائرة التلفزيونية المغلقة | O يا | Cheque الشيكات | 171 171 | £8,700.00 £ 8،700.00 | ||||||
PCN - CCTV حزب الوفاق الوطني -- الدائرة التلفزيونية المغلقة | O يا | Postal Order النظام البريدي | 2 2 | £100.00 £ 100.00 | ||||||
PCN - CCTV حزب الوفاق الوطني -- الدائرة التلفزيونية المغلقة | U يو | Cash نقدا | 50 50 | £2,500.00 £ 2،500.00 | ||||||
PCN - CCTV حزب الوفاق الوطني -- الدائرة التلفزيونية المغلقة | U يو | Cheque الشيكات | 5 5 | £250.00 £ 250.00 | ||||||
PCN - DTE حزب الوفاق الوطني -- DTE | H حاء | Credit Card بطاقة الائتمان | 28 28 | £1,680.00 £ 1،680.00 | ||||||
TOTAL المجموع | 10,000 10.000 | £500,000 £ 500،000 | ||||||||
A wide range of vendors have realized that many User requirements for Performance Reports have a similar style for layout and content and that it is therefore possible to define Templates and general-purpose reporting software. مجموعة واسعة من البائعين وقد أدرك أن كثيرا من متطلبات المستخدم تقارير أداء مماثلا لأسلوب التصميم والمحتوى ، وأنه لذلك من الممكن تحديد النماذج والتقارير ذات الأغراض العامة البرمجيات. Products available from Microsoft are described in a separate document. المنتجات المتاحة من شركة مايكروسوفت ويرد في وثيقة منفصلة.
Here's a Tutorial from Database Answers on وإليك أحد دروس من قاعدة بيانات عن أجوبة Integrated Performance Reporting – تقارير الأداء المتكامل --
http://www.databaseanswers.org/tutorial4_integrated_performance_reporting/index.html http://www.databaseanswers.org/tutorial4_integrated_performance_reporting/index.html
Certification is discussed in Section 1.6.1 in these terms : - شهادات ويناقش القسم 1.6.1 في هذه العبارات : --
Certification can be described as 'Necessary but not sufficient'. شهادة يمكن وصفها بأنها 'ضروري ولكنه غير كاف. In other words, some employers consider it as evidence that you have the necessary technical knowledge and skills to be a Database Administrator, but without any experience, it will not guarantee you a job. وبعبارة أخرى ، فإن بعض أرباب العمل أن ينظر اليها باعتبارها دليلا على أن لديك ما يلزم من المعارف التقنية والمهارات اللازمة ليكون مدير قاعدة بيانات ، ولكن بدون أي خبرة ، لن يضمن لك وظيفة.
If you take your profession seriously and are committed to self-improvement, then you should certainly consider getting certified in the DBMS of your choice. إذا كنت تأخذ على محمل الجد ومهنتك ملتزمون تحسين الذات ، ثم يجب عليك بالتأكيد الحصول على شهادة في DBMS من اختيارك.
Here is a Web Link discussing the role of Microsoft Certified Technology Specialist in SQL Server Business Intelligence : - هنا هو الموقع مناقشة دور تكنولوجيا مايكروسوفت على شهادة أخصائي في خادم SQL الأعمال : --
http://www.microsoft.com/learning/mcp/mcts/bi/default.mspx http://www.microsoft.com/learning/mcp/mcts/bi/default.mspx
When you are planning to produce Reports, it is vital to plan for changes to avoid disappointment. عندما كنت تخطط لإصدار التقارير ، من الضروري التخطيط لتغييرات لتفادي خيبة الأمل.
The most common response when Users get their much-anticipated Reports for the first time, is for them to say – “Oh dear, that isn't really what I wanted'. الأكثر شيوعا عند الاستجابة للمستخدمين الحصول على تقارير طال انتظاره لأول مرة ، هو أن نقول لهم -- "يا عزيزي ، التي ليست في الحقيقة ما أردت.
Even when the Reports meet their Requirements, which will have been well-documented, and probably signed-off by the Users, they still want changes made. حتى عندما تكون تلبية احتياجاتها من التقارير التي تم موثقة جيدا ، وربما وقعت مرة ومستخدمين من قبل ، فإنها لا تزال تريد تغييرات.
There are some technical things you can do, including specifications for Report Templates which capture the features in families of similar Reports. هناك بعض الامور التقنية التي يمكنك القيام بها ، بما فيها تقرير لمواصفات النماذج التي التقاط السمات في أسر تقارير مماثلة.
From a procedural point of view, you can discuss with the Users, how they see the patterns of future changes, and try to understand the operational environment. من الناحية الإجرائية ، يمكن أن تناقش مع المستخدمين ، وكيف ينظرون إلى أنماط التغيرات المستقبلية ، ومحاولة فهم البيئة التشغيلية. This will help you see how the Reports fit into their management style and هذا يساعدك على معرفة كيفية تقارير تنسجم مع أسلوب وإدارتها
You can identify a progression from KPIs (Key Performance Indicators), Traffic Light Reports (using Red, Amber and Green to indicate the seriousness of situations being reported on), Dashboards, Scorecards يمكنك تحديد سلسلة من KPIs (مؤشرات الأداء الرئيسية) ، وحركة المرور خفيفة التقارير (باستخدام الأحمر ، والأصفر والأخضر وتشير إلى خطورة الأوضاع التي ذكرت) ، لوحات العدادات ، وبطاقات النتائج
This will help you to arrange for the appropriate management education so that you and your Users are always in step, with your planning for what is just around the corner. هذا سيساعدك على اتخاذ الترتيبات اللازمة لإدارة التعليم المناسب حتى يتسنى لك وللمستخدمين في خطوة هي دائما ، في التخطيط لديكم ما هو قاب قوسين أو أدنى.
To be competent in this area of Performance Reporting it is useful to be able to see things from the User's perspective and formulate the layout and content of the Reports accordingly لتكون مختصة في هذا المجال من تقارير الأداء ومن المفيد أن تكون قادرا على رؤية الأشياء من منظور المستخدم في صياغة وتصميم ومحتوى وفقا للتقارير
People who are successful working in this area are happy to work with End-Users and formulate Report requirements in a style that can be easily understood and implemented by the developers who might be the Report specialist. الناس الذين يعملون في النجاح في هذا المجال سعداء للعمل مع المستخدمين النهائيين ، وصياغة تقرير الاحتياجات في النمط الذي يمكن أن يسهل فهمها وتنفيذها من قبل المطورين الذين قد يكون تقرير متخصص.
They are subsequently able to implement the inevitable changes requests by the End-user and manage the expectations of the End-user and developers. وهم بعد ذلك قادرة على تنفيذ التغييرات التي لا مفر منها وتطلب من قبل المستخدم النهائي وإدارة توقعات المستخدم النهائي والتطوير.
Wikipedia provides a useful introduction to Enterprise Mashups – ويكيبيديا توفر المؤسسة مقدمة مفيدة لعمليات المزج --
Wikipedia defines Enterprise Mashups as : - تعرف ويكيبيديا المزج المؤسسة على النحو التالي : --
“ a Web application that combines data from one or more sources … thereby creating a new and distinct Web service that was not originally provided by either source. "تطبيقات الويب تجمع البيانات من واحد أو أكثر... وبالتالي خلق مصادر جديدة ومتميزة خدمة الإنترنت لم يكن مرصودا من قبل أي مصدر.
A Mashup [is] frequently done by APIs , [for example] data from Google Maps combined with location ألف المزج [] وكثيرا ما قامت به واجهات برمجة التطبيقات (على سبيل المثال) للبيانات من خرائط جوجل يقترن الموقع real estate data.” العقارات البيانات ".
Best Practice will discuss how to prepare a Business Case and create Mashups أفضل الممارسات وسيناقش كيفية إعداد وتهيئة الأعمال القضية المزج
Mashups are most frequently created by Developers, but they are increasingly being produced using Web Sites like Boomi , that offer high-level Tools that can be used by non-professional developers to create Mashups . المزج غالبا ما مطورين التي أوجدتها ، ولكن بصورة متزايدة باستخدام مواقع مثل Boomi ، التي تقدم على مستوى عال الأدوات التي يمكن استخدامها من قبل المطورين غير المهنية لخلق عمليات المزج.
Mashups are frequently associated with Widgets that are placed on PC Pages or عمليات المزج وغالبا ما ترتبط القطع التي وضعت على جهاز الكمبيوتر أو صفحات
Templates cover specification of User Requirements and compliance with Data Governance. تشمل نماذج تحديد احتياجات المستعملين والامتثال البيانات الحكم.
Tools for creating Mashups are provided by a number of commercial Suppliers, for example : - أدوات لإنشاء عمليات المزج تقدم به عدد من موردي المواد التجارية ، على سبيل المثال : --
i) ط)
Boomi – http://www.boomi.com/ Boomi -- http://www.boomi.com/
ii) ب)
Google Mashup Editor - http://en.wikipedia.org/wiki/Google_Mashup_Editor جوجل محرر المزج -- http://en.wikipedia.org/wiki/Google_Mashup_Editor
iii) الثالث)
Jackbe - http://en.wikipedia.org/wiki/JackBe Jackbe -- http://en.wikipedia.org/wiki/JackBe
iv) د)
Microsoft Popfly - http://en.wikipedia.org/wiki/Microsoft_Popfly مايكروسوفت Popfly -- http://en.wikipedia.org/wiki/Microsoft_Popfly
Tutorials will be derived from a review of Mashup Data Architectures. وستكون الدروس المستقاة من استعراض البيانات البنى المزج.
The best way to demonstrate the potential is to produce something quickly that meets a genuine business requirement. أفضل طريقة لإظهار الإمكانيات لإنتاج شيء بسرعة حقيقي يلبي الاحتياجات التجارية.
The best way to identify the requirement is to engage with Stakeholders to determine what kind of data they need that they are not currently getting, especially data that comes from more than one source . أفضل طريقة لتحديد الشرط هو المشاركة مع أصحاب الشأن لتحديد نوع البيانات التي يحتاجونها أنها لا تحصل في الوقت الحالي ، لا سيما البيانات التي تأتي من أكثر من مصدر واحد.
To be successful in creating Mashups it is necessary to possess a number of qualities : - أن تنجح في خلق عمليات المزج من الضروري أن تمتلك عددا من الصفات : --
* have some level of experience as a developer * ما مستوى الخبرة بوصفها المطور
* to like to work with users * لترغب فى العمل مع المستخدمين
* to enjoy seeing results produced quickly that meet a clearly defined User requirement. * للتمتع برؤية النتائج التي تلبي بسرعة واضح المعالم المستخدم الشرط.
* to enjoy keeping up-to-date with innovations in fast-moving technology * التمتع حفظ مستكملة مع الابتكارات في مجال تكنولوجيا سريعة الحركة
* to be able to recognize innovations that are important and have lasting power. * أن تكون قادرة على الاعتراف بأن ابتكارات مهمة ودائمة.
Martin Fowler is a highly-respected writer in State-of-the-Art topics and has a Catalog of Enterprise Architectures – مارتن فاولر هو على درجة عالية من الاحترام للكاتب في الدولة من أحدث الموضوعات ، ولها كتالوج من المشاريع والبنى --
http://martinfowler.com/eaaCatalog/ http://martinfowler.com/eaaCatalog/
Mike Walker's Blog is worth a look – مايك ووكر مفكرة يستحق نظرة --
Modelling Tool and Consulting for IT Architects with download Trial - ووضع نماذج لأدوات تكنولوجيا المعلومات والاستشارات مع مهندسين المعماريين التحميل الابتدائية --
http://www.mega.com/index.asp/l/en/c/ea http://www.mega.com/index.asp/l/en/c/ea
MEGA Database Builder – قاعدة بيانات عملاقة باني --
http://www.mega.com/index.asp/l/en/c/product/p/mega-modeling-suite/p2/mega-database-builder http://www.mega.com/index.asp/l/en/c/product/p/mega-modeling-suite/p2/mega-database-builder
Modelling Suite for جناح للنمذجة
http://www.mega.com/index.asp/l/en/c/product/p/mega-modeling-suite http://www.mega.com/index.asp/l/en/c/product/p/mega-modeling-suite
Blog for Architects - http://chiefarchitect.squarespace.com/ea/ بلوق للمهندسين المعماريين -- http://chiefarchitect.squarespace.com/ea/
* Popfly on Architectures – * Popfly على البنى --
* http://www.popfly.com/users/tooh/Enterprise%20Architecture%20Mashup * http://www.popfly.com/users/tooh/Enterprise ٪ 20Architecture ٪ 20Mashup
From this Blog - http://togaforblunder.blogspot.com/2007/10/how-to-develop-complete-picture-of.html من هذه المدونة -- http://togaforblunder.blogspot.com/2007/10/how-to-develop-complete-picture-of.html
* Wikipedia on Data Governance - http://en.wikipedia.org/wiki/Data_governance * بيانات ويكيبيديا على الحكم -- http://en.wikipedia.org/wiki/Data_governance
* Alignment of * مواءمة
http://www.information-management.com/infodirect/2009_115/enterprise_architecture_togaf-10015189-1.html?ET=informationmgmt:e886:2099687a:&st=email http://www.information-management.com/infodirect/2009_115/enterprise_architecture_togaf-10015189-1.html؟ET=informationmgmt:e886:2099687a:&st=email
If you are active in this area, you should consider joining a professional organizational. إذا كنت تعمل في هذا المجال ، يجب عليك أن تنظر في الانضمام الى المنظمات المهنية.
This helps you to network with your peer group and will encourage you to keep up-to-date in knowledge and professional practice. هذا يساعدك على الشبكة مع مجموعة الأقران ، وسوف نشجعك على إبقاء مستكملة في المعرفة والممارسة المهنية.
Here are two organisations that are planning active roles in Data Governance : - هنا نوعان من المنظمات التي تخطط لدور نشط في إدارة البيانات : --
i ) The Data Governance Institute (Membership starts at $150 for individuals ) : - ط) الحكم البيانات معهد عضوية تبدأ من 150 دولار للأفراد) : --
http://www.datagovernance.com/ http://www.datagovernance.com/
ii) The Data Governance and Stewardship Community of Practice ($150/year ) ب) الإدارة والإشراف على بيانات الجماعة الممارسة دولار 150/year) : - : -- - http://www.datastewardship.com/ -- http://www.datastewardship.com/
It includes coverage of some very useful Case Studies : - وتشمل تغطية بعض دراسات الحالة من المفيد جدا : --
http://www.datastewardship.com/content.aspx?page_id=22&club_id=885168&module_id=37956 http://www.datastewardship.com/content.aspx؟page_id=22&club_id=885168&module_id=37956
It also maintains a Data Governance Software Web Site : - كما تحتفظ البيانات برمجيات إدارة الموقع : --
http://www.datagovernancesoftware.com/ http://www.datagovernancesoftware.com/
and Sarbanes-Oxley Web Site - http://www.sox-online.com/ وSarbanes - Oxley الموقع -- http://www.sox-online.com/
Successful Data Governance requires successful completion of many Tasks, most of which are not technical and all of which are complex and challenging. ويتطلب النجاح في إدارة البيانات النجاح في إنجاز العديد من المهام ، ومعظمها غير الفنية والتي هي جميعا تعقيدا وصعوبة.
The process of initially establishing Data Governance will always take much longer than anticipated. Therefore, management of expectations is very important.
It is necessary to aim for collaboration and by-in from the start.
This buy-in must be top-down and bottom-up.
The top-down buy-in manifests itself by, for example, a realization that 'Data Quality is an Enterprise Issue'.
The bottom-up buy-in is important because quality of Source data is critical and must be good, otherwise any Data Governance issue will fail.
Auditing, for example, of database changes, is a basic requirement.
The Steps involved are as follows : -
Step 1. Determine the principles and goals of Data Governance.
For example 'Data Quality is an Enterprise Issue'.
Step 2. Clarify Roles and responsibilities, both top-down and bottom-up.
Step 3. Obtain agreement on how success will be measured.
Step 4. Determine Data Quality standards at all phases in ETL
Step 4. Avoid a demanding schedule.
Step 5. Establish a spirit of collaboration and ownership of a common problem.
This will help obtain timely resolution of all issues.
* Standard documents (Intranet Forms) for sign-off to plan and control Data Management.
* Data Governance - http://datagovernance.com/dgi_framework.pdf
The basis for a Self-Assessment checklist is in place.
Data Standardisation in Public Sector –
- http://www.databaseanswers.org/presentations/data_standards_in_public_sector.ppt
Strategy for Information Mgt - http://www.databaseanswers.org/presentations/info_mgt_strategy.ppt
It is essential to get key Stakeholders involved and one good way to achieve this is by arranging Facilitated Workshops. Where necessary, you can supplement these with and one-on-one discussions between you or your team and specific individuals who have concerns that are best resolved before holding Workshops.
To be successful in Data Governance it is important to be comfortable working with senior management and to have a clear idea of what is achievable in large organizations and how to establish agreement over overall goals for an enterprise.
Someone who works in this area is happy to work with senior management and will understand just enough about technology to make an effective contribution and to ensure that the role of technology is used to the maximum effect.
The Information Catalogue plays a very important role in supporting three activities related to systems generation : -
In addition, the Information Catalogue is used to record Users with Roles and Responsibilities and to keep track of progress in signing-off milestones, Project documents and so on.
The Information Catalogue will be stored 'in the Clouds' so that it will be accessible to anyone, at any time and from any place using any device.
This diagram shows the Data Model for the Information Catalogue, including an interface to Salesforce Objects and Custom Objects.

. .
This Case Study is taken from Local Government is based on the experience of Database Answers Ltd. gained over a five year period working with Local Authorities in the
This Case Study can be applied to Microsoft's ' peopleready ' Project : -
http://www.microsoft.com/business/peopleready/en-us/
It is presented in a step-by-step sequence, from Data Sources to Data Governance.
The Steps are : -
·
Data Sources -
o
Identify the Data Sources
o
Create Data Models
·
Data Integration –
o
Design Target ERD Data Model for combined Data Sources
·
Mapping –
o
Map Entities
o
Map Attributes
o
Define Rules for Relationships and Field validation
·
Data Quality (DQ) –
o
Produce DQ Profiles
o
Agree required DQ Standards
o
Repeat Data Validation and Clean-Up as necessary
·
Design the Data Mart
·
Performance Reports -
o
Agree KPIs with Users
o
Agree Top-Level Summary Reports
o
Agree Detailed Reports
·
Internet Mashups -
o
Determine the requirements for Mashups
o
Design and Build Mashups as appropriate
·
Data Governance -
o
Ensure Compliance with Policies and Procedures.
o
Modify as appropriate
This Data Model shows Residents who are Registered Voters and the Elections that they participate in.

This shows people who get Parking Tickets, who may or may not be Residents, and the Actions that occur for each Ticket.

This Data Model combines data from the Electoral Register and the Parking Ticket Database.
The Customer_Types Entity is used distinguish between the two types of Customers, which are either Voters on the Electoral Register or people who have received Parking Tickets.
The Events Entity is used for all Events that relate to a Customer, including being added to the Electoral Register, with participation in subsequent Elections and also receiving a Parking Tickets along with the associated payments, or claims or cancellations tat might occur.

The Generic Customer Services Data Model is a standard Data Platform so that data from any Source System can be
transformed and loaded into a standard Target for MDM.
This Transformation is supported by Mapping Specifications and the appropriate software.
This software can be either manually-coded SQL, a specialized solutions , such as Salesforce's Excel Connector,
or a general-purpose commercial product, such as Informatica .
Source Table | GCDM Entity | Comment |
Activity | Customer_Event | For example, send a Letter or carry out an Investigation. |
Aspect | Customer_Event | These are Issues |
Complaint | Customer_Event | Contains repeated Options for Gender , Handling Investigator, etc.. |
Complaint_People | Customer | Includes Complainants and Contacts, such as Edwina Currie. |
Contact | Contact | People contacted with regard to Complaints. |
Cost | Customer_Event_Notes | For example, Compensation to a Complainant. |
PersonInv | Customer | Includes non-Customers, eg Contacts who have not made Complaints. |
Letters | Event_Documents | |
User مستخدم | Staff | |
UserGroups | Team | Teams of Staff, equivalent to Teams of Social Workers. |
This Template defines mappings for the Attributes in the Accommodation Entity.
This shows mapping for YOIS which is the Youth Offenders Information System
Data Items are defined as Physical Terms which were taken from the YOIS Workshops Training Manuals.
This Section defines both the Data Items and their mapping to the Generic Customer Business Data Model.
Records in the YOIS Database include parents and victims), over the past five years that YOIS has been in operation.
SOURCE TABLE : Accommodation
DATA ITEM | TYPE | VALIDATION | TARGET TABLE | TARGET ATTRIBUTE | COMMENT |
Date Begin | Date | Not blank and < Date End | Customer_Addresses | Date_From | Start date for Accommodation or Referral Date.Use Format DDMMYY, and if unknown, use 010160. |
Date End | Date | Blank or > Date Begin | Customer_Addresses | Date_To | |
Age at Start | Integer | > 6 (years old) and< 20 | Customer_Addresses | Specific | Derived - Calculated from Today's date - Date of Birth. |
House Number, Text | Text | | Customer_Addresses | line_2 | Requires parsing |
Street Postcode | Text | | Customer_Addresses | postcode | Gazetteer enabling searching by name or postcode. |
DoH Accomm Type | Text (80) | Reference Data from List of Valid Values | Customer_Addresses | Specific | Dept of Health Accommodation Type. |
YJB Accomm Type | Text (80) | Reference Data from List of Valid Values | Customer_Addresses | Specific | Youth Justice Board Accommodation Category. |
Supplier | Text (80) | Join to entry in Suppliers Table. | Customer_Addresses | Resource providing Accommodation, Name of YOI, Children's Home, etc .. | |
Comments | Memo | Not possible | Customer_Addresses | comments | Issues / Reasons / Notes relating to Accommodation. |
These Business Rules define the conditions that Relationships between Entities must support.
They can be translated into SQL which can be applied as Test Conditions for the Data Warehouse.
1.
An ADDRESS can be associated with zero, one or many CUSTOMER EVENTs .
2.
An ADDRESS can be associated with zero, one or many CUSTOMER ADDRESSes .
3.
A CONTACT can be associated with zero, one or many CUSTOMER EVENTs .
4.
A CUSTOMER can be associated with zero, one or many CUSTOMER EVENTs .
5.
A CUSTOMER can be associated with zero, one or many CUSTOMER ADDRESSes .
6.
A CUSTOMER EVENT can be associated with zero, one or many CUSTOMER EVENT DOCUMENTs .
7.
A CUSTOMER EVENT can be associated with zero, one or many CUSTOMER EVENT NOTEs .
8.
An EVENT TYPE can be associated with zero, one or many CUSTOMER EVENTs .
9.
A SERVICE can be associated with zero, one or many EVENT TYPEs .
10. A STAFF member can be associated with zero, one or many CUSTOMER EVENTs .
These are the Rules for validation of the data in the Address Table.
A standard Address Format is defined which is compatible with the Property Gazetteer.
DATA ITEM | TYPE | VALIDATION | COMMENT |
address_id | Integer | >0 and unique | Unique Identifier for each Address. |
easting | Integer | A six-digit number, not greater than 660000 | The Easting coordinate of the visual centre of a BLPU, the Easting coordinate of the visual centre of a PBLPU, Easting and Northing combine to define a location on map. . |
northing | Integer | An eight-digit number, not greater than 1300000 | Northing coordinate of the visual centre of a PBLPU,(a |
unique_property_ref_nr | Integer | If not blank, this is an alternative Primary Key to this table , and is a
reference to the Property Gazetteer. | Pointer to the Property Gazetteer. If not blank , this is an alternative Primary Key. |
Line_1_number_buildng | Text(80) | Validation is not possible for this field on its own. | If blank, then the next field must not be blank. |
Line_2_number_street | Text(80) | Validation is not possible for this field on its own. | If blank, then the previous field must not be blank. |
Line_3_area_locality | Text(80) | Validation is not possible for this field on its own. | Can be blank. |
town_city | Text(80) | Validation is not possible for this field on its own. | Mandatory |
postcode | Text(9) | Validation against a pattern or specific value. | Optional |
County | Text(80) | A List of Valid Values for Reference Data. | Optional |
country | Text(80) | A List of Valid Values for reference Data. | Optional |
This is a Data Model for a Generic Data Mart for Customers.
The Customer Types include Parking Ticket Holders and Voters

This Map shows Key Performance Indicators ( KPIs ) for the Wards in a Local Authority
Each Ward is displayed in either Red , Amber or Green, depending in whether the KPIs Threshold values are reached or exceeded.
Red indicates a situation that requires urgent management attention, amber is a warning and green is acceptable.
The level of display could be at the Regional level within the
This Report shows the total count of Customers gained and lost in the South-East Region
RPt.1 Total Customers Gained and Lost by Week | |||||||
Date selected: Month of January, 2010 | |||||||
Week Ending | Location | Total Gained | Total Lost | ||||
March 6 th 09 | SE Region | 10 | 10 | ||||
March 13 th 09 | SE Region | 20 | 20 | ||||
March 20 th . 09 | SE Region | 30 30 | 30 30 | ||||
March 27 th . 09 | SE Region | 40 | 40 | ||||
April 3 rd / 09 | SE Region | 50 | 50 | ||||
April 10 th . 09 | SE Region | 30 30 | 30 30 | ||||
April 17 th . 09 | SE Region | 20 | 20 | ||||
April 24 th . 09 | SE Region | 10 | 10 | ||||
This Report shows the total count of Customers gained and lost for
RPt.1 Total Customers Gained and Lost by Week | ||||||
Date selected: Month of January, 2010 | ||||||
Week Ending | Location | Total Gained | Total Lost | |||
March 6 th 09 | 1 1 | 1 1 | ||||
March 13 th 09 | 2 | 2 | ||||
March 20 th . 09 | 3 | 3 | ||||
March 27 th . 09 | 4 | 4 | ||||
April 3 rd / 09 | 5 | 5 | ||||
April 10 th . 09 | 3 | 3 | ||||
April 17 th . 09 | 2 | 2 | ||||
April 24 th . 09 | 1 1 | 1 1 | ||||
At the top level, Widgets will be displayed on a Mobile Phone or Apple iPhone .
These Widgets will provide access to Strategic Reports.
They would be based on the Exception Reporting principle using Key Performance Indicators.
.For example, whether total number of Customers in a week is more 10%.
The top-level display could be at the
Drilling-down on a Mobile Phone or PC Screen would display detailed statistics.
Controls are in place for Master Data Management.
Standards have been established for Data Models.
Generic Data Mart structures and Report Templates have been established.